next up previous contents
Next: 2.2.6 Summary Up: 2.2.5 Patient data Previous: 2.2.5.8 Laboratory and microbiology   Contents

2.2.5.9 Waveform metadata

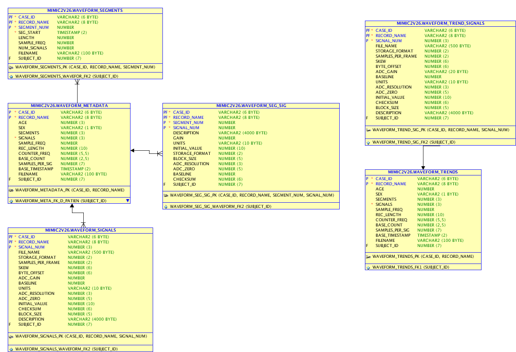
Metadata from the high resolution waveforms and trends (Section 2.3) is also included in the relational database. The data found in these tables (Figure 2.16) is roughly analogous to the output obtained by running ``wfdbdesc'' (Section 2.3.2) from the WFDB toolbox on all of the available waveforms.

Figure 2.16: Waveform Metadata. These table contain metadata for the high resolution waveforms available on PhysioNet. The Subject_ID column contains the related subject for the particular waveform. These tables simplify searching for subjects in the relational database who also have corresponding high resolution waveform records
Image Waveform_Metadata



djscott 2011-09-07