next up previous contents
Next: 2.2.5.4 Charts Up: 2.2.5 Patient data Previous: 2.2.5.2 Items   Contents

2.2.5.3 Medications

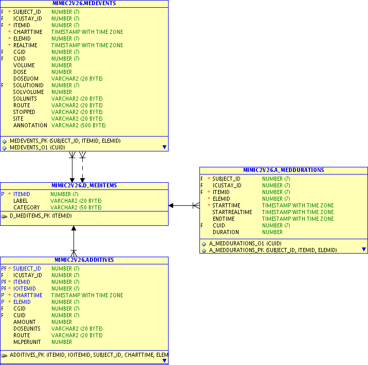
Medication(s) given to a patient are recorded in the medevents, d_meditems, a_meddurations and additives tables. The relationships are shown in Figure 2.9.

Figure 2.9: Patient medication is stored in 4 tables. The medevents, d_meditems, a_meddurations and additives tables record all data related to patient medication.
Image Meditems

The tables contain details of the available drugs and information related to the particular administration. The med_events table contains information pertaining to the patient, dosage and annotation. The additives table contains information related to the additives which are included with the drug administration. The a_meddurations table contains information about the time and duration of the medication and the d_meditem table links the other tables together.



djscott 2011-09-07